Overview
Plays chain together actions to perform anything from simple automations to complex and dynamic outbound campaigns. Below are the actions you can choose from when creating a Play.Core actions
AI qualification
AI agents are powerful tools for researching companies or people and answering questions about them. In Plays, the answers provided by an agent can be used to determine whether a company or person is qualified or not. When you select the agent qualification action, you will be able to choose an existing agent or create a new one. Every agent has a set of questions that it will answer about the given record. In the action configuration panel, you can select which answers are required for the record to be considered qualified.
The configuration for an agent action.
Assign owner
The owner assignment action allows you to assign a record to a specific owner in Unify. Every company and person record in Unify has an owner, and this action allows you to set or change the owner of a record.
The configuration for an assign owner action.
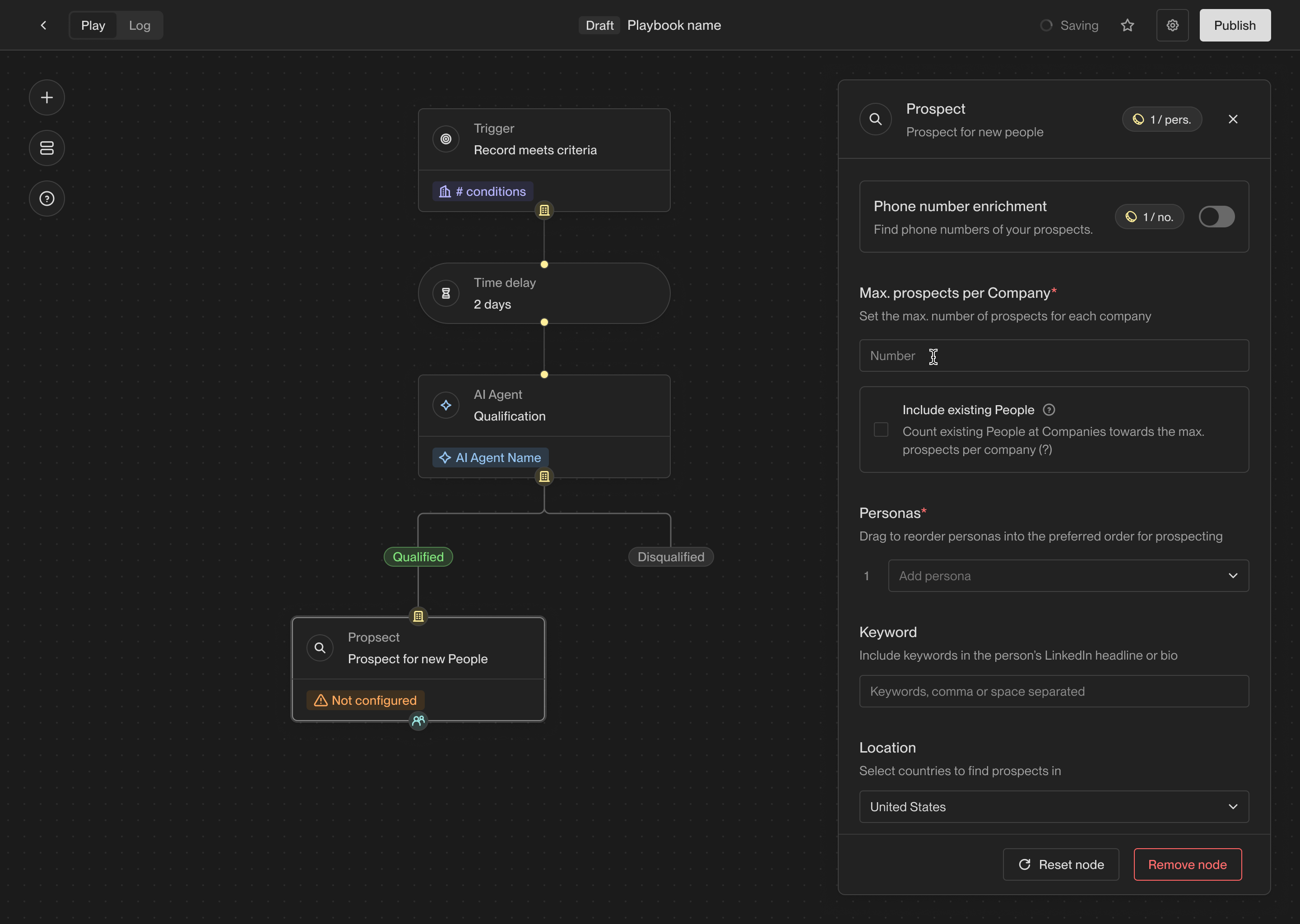
Prospect
One of the most common use cases for Plays is to find new people to reach out to. The prospecting action takes a company record as input and finds new people at the company matching specific personas and criteria. When you select the prospecting action, you can specify one or more personas to search for. The personas are considered in order, so the first persona will be preferred over the second, and so on.
The configuration for a prospecting action.
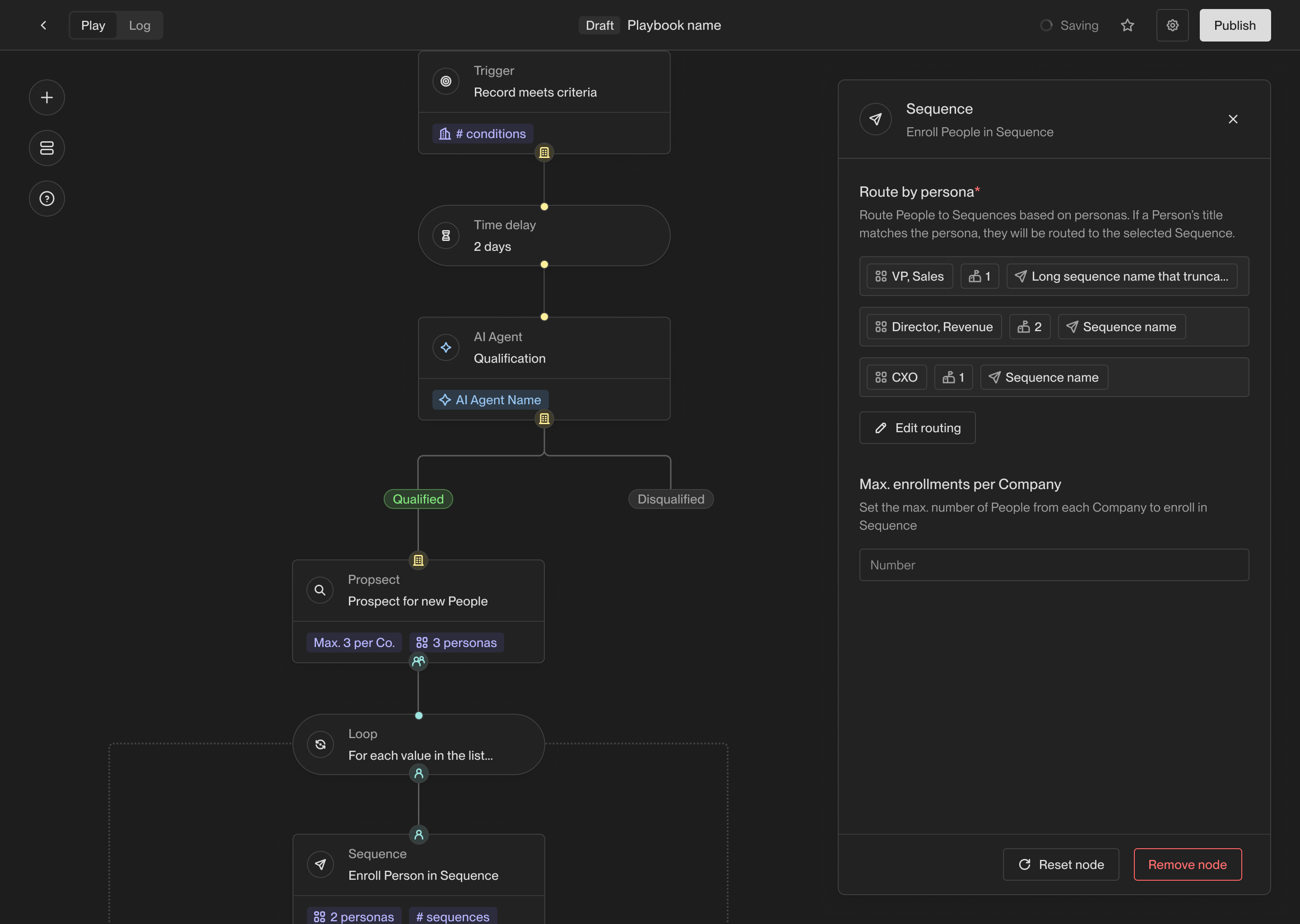
Sequence
The sequence enrollment action makes building automated outbound campaigns easier than ever. You can choose which sequences to send people to based on which personas they match.
The configuration for an sequence enrollment action.

The routing configuration for a sequence enrollment action.
Slack alert
The Slack alert action allows you to send a customized Slack message at any point in a Play. You can send messages to any public channels or DM any users in your workspace.
The configuration for a Slack alert action.
If the value for a template variable is missing, the message will still be sent,
but the variable will be replaced with
Unknown
.@John Doe
), so they can
be easily notified of the alert. You can also include intent signal information
containing recent website visitors, G2 page views, and more.
This action is available when Slack connected to Unify. See the Slack Integration Guide
for information on integrating Slack with Unify.
Sync to HubSpot
The HubSpot sync action allows you to create or update a record in HubSpot based on a company or person record in Unify. This action will use the settings you’ve configured for HubSpot in the Unify settings. You also have the option to specify additional default field values. These will be written to HubSpot unless a different Unify field is already mapped to the HubSpot field.
The configuration for a HubSpot sync action.
Sync to Salesforce
The Salesforce sync action allows you to create or update a record in Salesforce based on a company or person record in Unify. This action will use the settings you’ve configured for Salesforce in the Unify settings. You also have the option to specify additional default field values. These will be written to Salesforce unless a different Unify field is already mapped to the Salesforce field.
The configuration for a Salesforce sync action.
Utility actions
Loop
In order to fully understand the purpose of loops and how to use them
effectively, it’s recommended that you read about action inputs and outputs first.
If / Else
The if-else action creates a branch in a Play, evaluates some conditions for records, and sends them down one of two paths based on the result. This allows you to perform different actions on different records based on criteria that you specify.
The branch created by an if-else action in a Play.
A/B Test
The A/B test action allows you to route records down one of two paths at random. This is useful for testing different sequences or actions.
The branch created by an A/B test action in a Play.
Delay
The Delay action waits for a specified amount of time before continuing to the next action in a Play. This can be useful for spacing out actions in a Play and ensuring that actions are performed at the right time.
You can customize the amount of time to wait before the next action.